Object
Group
Definition
Explanatory Text
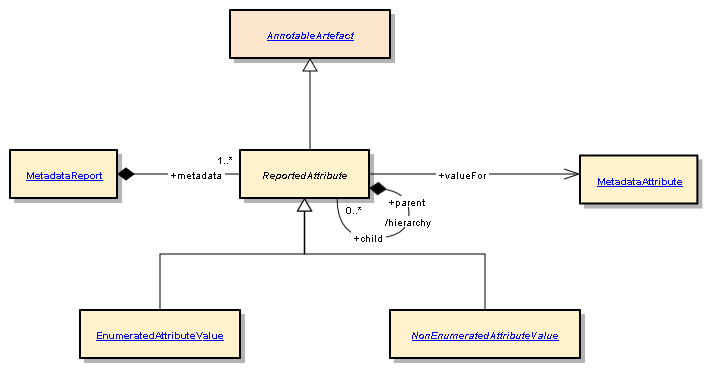
ReportedAttribute
Metadata Structure Definition and Metadata Set
The value for a Metadata Attribute.
.